一个用代码造轮子,用头发换Bug的佛系手艺人

expand_more

我的项目

我嘈网址导航

我嘈网站导航

专注收录免费且优质的影音娱乐网站,精选影音、二次元、音乐、游戏、壁纸、电子书的免费网站

主要特性

  • check_circle入口集中,一站式访问
  • check_circle 页面简洁、加载快
  • check_circle 免费且无门槛
  • check_circle 涵盖面广
Quote Maker 1
Quote Maker 2

Quote Maker

个性化文字卡片生成工具,适合制作名言海报、社交媒体素材

主要特性

  • check_circle免费且无限制地创建引用图
  • check_circle 允许用户输入和样式化文本
  • check_circle 支持上传用户自己的图片或使用内置图片
  • check_circle 所有图像处理均在本地设备进行,保护用户隐私
  • check_circle 一键下载生成的引用图
Soft Echo 1

Soft Echo

在线白噪音

主要特性

  • check_circle超过 70 种环境声音
  • check_circle 简单的待办事项清单
  • check_circle 注重隐私:不收集数据
  • check_circle 完全免费,无广告
Femails Image 1

Temporary Email

最佳免费临时邮箱

主要特性

  • check_circle 隐私保护,避免垃圾邮件
  • check_circle 短期存储
  • check_circle 无需注册,即用即走
  • check_circle 无限创建邮箱
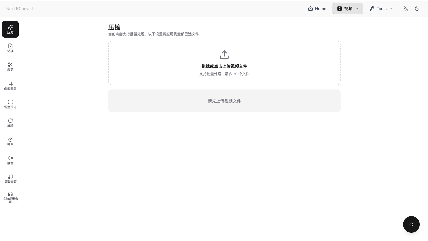
Next BConvert Image 1
Next BConvert Image 2
Next BConvert Image 3
Next BConvert Image 4

Next BConvert

免费批量转换图像、音频,文档和视频工具已经AI相关功能

主要特性

  • check_circle 本地完成,保护隐私和数据安全
  • check_circle 提供图片,音频,文档和视频的批量转换
  • check_circle 无需注册,即用即走
  • check_circle 包含基础的图片编辑功能
  • check_circle AI驱动,快速移除背景和语音转文本
  • check_circle 种子文件转换
  • check_circle 在线解压和压缩文件
Next BConvert Image 1
Next BConvert Image 2
Next BConvert Image 3

Zero Image

一个高效的在线批量图片压缩、转换与编辑平台

主要特性

  • check_circle 支持批量上传和处理图片
  • check_circle 提供图片压缩以减小文件大小
  • check_circle 支持多种图片格式之间的转换
  • check_circle 包含基础的图片编辑功能
Zero BGRemove 1
Zero BGRemove 2

Zero BGRemove

基于 AI 的一键式图片背景移除工具,速度快、质量高

主要特性

  • check_circle AI驱动,快速自动移除背景
  • check_circle 提供高精度的背景移除效果
  • check_circle 支持生成透明背景的PNG图片
  • check_circle 无需注册即可使用,操作简便
  • check_circle 支持PNG, JPG, WEBP等多种图片格式上传
Zero PDF 1
Zero PDF 2

Zero PDF

一站式PDF处理工具集,提供多种PDF文件操作功能,满足各种办公需求

主要特性

  • check_circle 提供合并、拆分、旋转和删除页面等PDF管理功能
  • check_circle 支持PDF与其他多种格式(如Word, Excel, HTML, 图片)相互转换
  • check_circle 提供加密、水印、签名等PDF安全工具
  • check_circle 允许在PDF中添加图片、页码、元数据以及提取图片和移除注释
  • check_circle 提供压缩、修复损坏PDF等高级工具
Zero Tools

Zero Tools

一个面向开发者的综合性在线工具集网站,提供了涵盖加密、转换、Web开发、图像处理、网络、数学、文本处理等多个领域的实用工具

主要特性

  • check_circle 提供广泛的工具类别,满足开发者多样化需求(如加密、格式转换、网络工具等)
  • check_circle 包含多种实用的文本处理工具(如大小写转换、编码/解码等)
  • check_circle 提供便捷的Web开发辅助工具(如URL解析、HTML实体转义等)
  • check_circle 涵盖加密和安全相关工具(如哈希生成、密码强度分析等)
  • check_circle 支持多种数据格式之间的相互转换(如YAML、JSON、XML等)

微信小程序

打牌记账小程序二维码

打牌记账

简洁好用的打牌记账小程序,支持多人记账、历史记录查看,牌局收支一目了然

工具箱小程序二维码

工具箱

多功能实用工具箱小程序,集合日常常用小工具,一个小程序搞定多种需求

关于开发者

菜鸡码农——主业用Java和PHP给服务器"把脉开药",副业用React和Vue在浏览器里"搭积木"(虽然经常搭到一半发现积木是拼夕夕买的,但好歹能跑)。最近沉迷于开发在线工具网站系列,目标是让网友们在加班时少掉两根头发,多省两分钟

核心技能:Java和PHP两大"左右护法",一个负责"稳如泰山",一个擅长"快如闪电"(闪电偶尔会劈到自己写的Bug上)

半吊子前端:React和Vue属于"薛定谔的熟练度"——能用它们画按钮,也能用它造火箭(前提是火箭不需要实际发射)

隐藏天赋:擅长用JS写"看似有用实则没人用"的彩蛋!

欢迎来玩,记得用Ctrl+F5刷新缓存,用爱发电的项目可能比我还懒

联系我

如果您对我的项目感兴趣或有任何问题,欢迎通过以下方式与我联系。

email 发送邮件 code GitHub
close
arrow_upward